Doctor Market Fit
Subscribe
Sign in
Home
Podcast
Jeroen as your mentor
Workshops for your accelerator
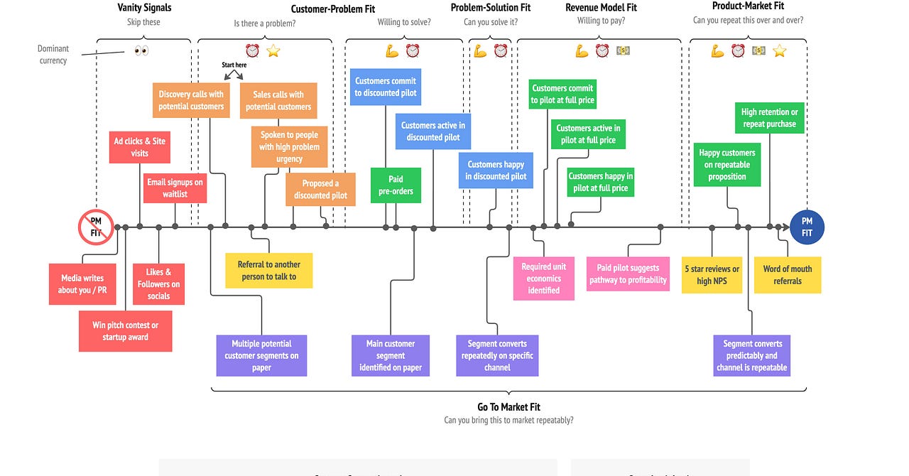
Measure Product-Market Fit with the PMFit Scale
Version 4 just dropped, including Go To Market Signals
READ THE LATEST
Most Popular
View all
The Product-Market Fit Scale
Oct 16, 2024
•
Jeroen Coelen
214
16
31
My updated playbook to product-market fit
Jan 15, 2025
•
Jeroen Coelen
58
6
14
Your sales pitch might be holding back your growth
Aug 6, 2025
•
Jeroen Coelen
29
6
Ultimate Guide: Revenue Models
Sep 10, 2025
•
Jeroen Coelen
37
4
Latest
Top
Discussions
The 10-minute masterclass on validating your startup idea for under $1,000
A real-world breakdown of how to dodge expensive roadblocks before building your product.
Feb 22
•
Jeroen Coelen
5
1
9:53
AGI has been 20 years away for the last 50 years
People flock to the next value-unlock, from PMFit to the metaverse
Feb 15
•
Jeroen Coelen
11
6
2
Stop trying to be a visionary: you can't create demand
Demand is like gravity, you need to unlock it
Feb 12
•
Jeroen Coelen
10
1
Make your MVP truly minimal with this framework
How to make your MVP truly minimal
Jan 28
•
Jeroen Coelen
13
What to focus on next? Identify key pitfalls of your startup with this toolkit
Including 30+ business model examples and 30+ experiment for startups
Jan 19
•
Jeroen Coelen
8
4
Startup failure: It's never about timing
Stop blaming the market for your mistakes
Jan 10
•
Jeroen Coelen
17
2
4
20:13
I worked with 100+ founders last year. Here’s what the top performers did differently.
Reflections on 2025 to empower your 2026
Jan 2
•
Jeroen Coelen
20
4
2
See all
Doctor Market Fit
Startup insights and frameworks for analytical founders, by an ex-founder pursuing a PhD on product-market fit.
Subscribe
Recommendations
View all 40
Innovation Daily
Paul Dealman
Meller Notes
William Meller
NEW ECONOMIES
Ollie Forsyth
Handy AI
Jake Handy
Startup Riders
Ivan Landabaso
Doctor Market Fit
Subscribe
About
Archive
Recommendations
Sitemap
This site requires JavaScript to run correctly. Please
turn on JavaScript
or unblock scripts